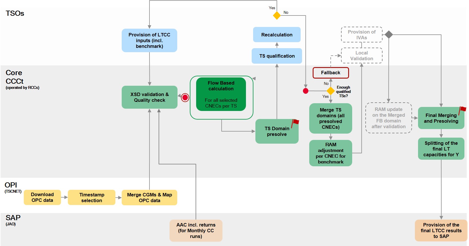
24.11.2025.g. Core CCR je započeo fazu vanjskih paralelnih proračuna dugoročnih prekozonskih kapaciteta temeljenog na tokovima snagama (eng. Flow-based) metodom (FB LT CC). Proračun prekozonskih kapaciteta u skladu je sa usvojenom metodologijom LT CC prema odluci ACER-a od 18.1.2023. (eng. Long-term capacity calculation methodology of the Core capacity calculation region in accordance with Article 10 of Commission Regulation (EU) 2016/1719 of 26 September 2016 establishing a guideline on forward capacity allocation) i prvim prijedlogom za njenu izmjenu podnesenim 9.mj. 2025.g. (First amendment of the Long-term Capacity Calculation Methodology of the Core Capacity Calculation Region). Hrvatski operator prijenosnog sustava (Sektor za vođenje EES-a, Služba za planiranje rada sustava) je sudjelovao u razvoju usvojene metodologije te njenoj implementaciji na razini Core CCR.
Djelatnik HOPS-a (Sektor za vođenje EES-a, Služba za planiranje rada sustava) je od početka implementacije (Q3-Q4 2022.g.) proračuna dugoročnih kapaciteta u Core CCR svojim sudjelovanjem, koordinacijom (LT CC PT, RCC, JAO, IT dobavljači, IT Core PM i WG) i implementacijskim aktivnostima (dizajn, razvoj, testiranja, izvođenja paralelnih proračuna, otklanjanje problema i grešaka, itd.) u ulozi IT SPoC-a (doer) pridonio razvoju ciljane verzije alata za proračun dugoročnih kapaciteta u Core regiji na kojoj se provode paralelni proračuni s ciljem pripreme za Go-Live prema usvojenoj metodologiji prema odluci ACER-a od 18.1.2023.g. i prijedlogu za njenu prvu izmjenu od 9.mj.2025.g. Razvijeni alat obuhvaća sve potrebne funkcionalne i poslovne zahtjeve prema LT CCM u skladu sa LT CC procesom slijedeći načela i vremenske rokove procesa, te usklađivanje alata i komunikacijskih mreža prema svim uključenim stranama (OPS, RCC, JAO) u procesu proračuna, poput razvoja i povezivanja simulacijske platforme i platforme za dodjele kapaciteta, alata za objavu rezultata, OPI zahtjeva, A&R alata za analizu i izvještaje od strane RCC-a, HLBP definicija, itd.
Core OPS-ovi i RCC-i uspješno su započeli vanjske paralelne proračune nakon utvrđivanja stabilnosti i funkcionalnosti proračuna dugoročnih prekozonskih kapaciteta razvijenim metodama, operativnim procesima i alatima, te analizama i procjenom godišnjih i mjesečnih rezultata prekozonskih kapaciteta dokazali operativnu spremnost za vanjske paralelne proračune. Vanjskim paralelnim proračunima pripremit će se LT CC proces i uključene strane (OPS, RCC, JAO) za Go-live u studenom 2026.g. za početak dodjela 2027.g. Pripreme za vanjske izračune predstavljaju ključan preduvjet za daljnje aktivnosti JAO-a i OPS-ova (razvoj FB algoritma za dodjele, alata za objavu rezultata, simulacijska platforma, organizacija aukcija i slijedna priprema operativnosti eCAT platforme), te usklađivanje sa relevantnim metodologijama (SAP - Single Allocation Platform, FRC - Firmness & Remuneration Costs, CID - Congestion Income Distribution, HAR - Harmonised Allocation Rules) unutar LT FBA procesa.
U postupku pripreme prelaska na Flow-based dodjele formiran je radni projektni tim paneuropskog procesa dodjele dugoročnih prekozonskih kapaciteta temeljenih na tokovima snaga (LT FBA, Long-Term Flow-Based Allocation) pod upravljačkom ENTSO-E strukturom kako bi koordinirala sve relevantne strane za Core CCR FBA Go-Live u studenom 2026.g. za početak dodjela 2027.g. LT FBA proces uključuje sve OPS-ove (uglavnom iz Core i Nordics CCR-ova budući da planiraju implementirati Flow-based LT CC), RCC-ove (Coreso, TSCNET i Nordic RCC), JAO, ENTSO-E. LT FBA pokrenuta je kako bi pripremila izmjene i dopune metodologija FCA, pripremila ažuriranje jedinstvene platforme za dodjelu i koordinirala sve relevantne strane za Core CCR FBA Go-Live u studenom 2026.g. za početak dodjela 2027.g. Relevantne informacije mogu se pronaći na LT FBA stranici JAO web stranice: JAO.
JAO, kao SAP operater, i sudionici na tržištu bit će uključeni u testiranje pokretanjem algoritma za dodjelu na temelju povijesnih ponuda iz 2025.g. a rezultati objavljeni na JAO web stranici: JAO.
Rezultati vanjskog paralelnog proračuna su svakodnevno dostupni na web stranici JAO.
HOPS ovim putem poziva sve tržišne sudionike i zainteresiranu javnost na praćenje i komentiranje rezultata vanjskih paralelnih proračuna tijekom predviđenih sastanaka, javnih savjetovanja ili nadležnim regulatornim tijelima.
Objava za javnost:
LT FBA – Extrenal Parallel Run






